Promena stope poreza na dodatu vrednost
PDV stope dužni ste da usaglasite svaki put bez odlaganja kada do njih dođe na osnovu Zakona ili Odluke Vlade Republike Srbije (ili prema legi sl.tivi Vaše države) sa početkom primene od datuma koji je zakonodavac odredio.
UPOZORENJE
Korisnici koji nisu menjali nazive i šifre poreskih stopa automatski će biti ažurirane PDV stope prilikom nadogradnje na novu verziju programa. Korisnici koji nemaju stopu u Calculus 12 formatu potrebno je da pronađu koje stope/stopu su koristili za porez koji se menja i kliknu na nju i postupe prema uputstvu koje sledi. Nikako ne treba otvarati novu tarifu već treba izvršiti promenu na postojećoj.
Za promenu PDV stope u programu je potrebno izvršiti sledeća podešavanja:
- U prozoru za stope dažbina, (vidi sliku)
Prozor "Stope dažbina" - promena PDV stope, do kog se dolazi iz aplikacije Trgovina, glavni meni "Osnovni podaci > Stope dažbina" – za PDV tarifu npr. (PDV posebna stopa) treba u srednjem delu prozora, podprozor "Promene tarifa" dodati novi red sa datumom koji je zakonodavac odredio za početak primene nove stope npr. 01.01.14. i područjem Srbija (područje prema zakonskoj legi sl.tivi - BiH, Slovenija, Crna Gora, ...). - Nakon što snimimo ovaj korak u donjem delu prozora, podprozor sa nazivom "% Stope" dodajemo red sa dažbinom "Porez na dodatu vrednost i propisani procenat npr. 10. Na ovaj način definisali ste tarifu i od naznačenog datuma obračunavaće se PDV po novoj stopi.
Savet
Naziv i šifra dažbine kod nekih korisnika se razlikuju. Preporuka je da se i šifra naziv tarife promene, tj. vrate na Calculus 12 podešavanja. Npr. ako kod Vas posebna stopa nosi naziv PDV 8% preporučljivo je da promenite u zvanični naziv: "PDV posebna stopa" – tako što ćete kliknuti na odgovarajući red u koloni "Naziv" i prekucati tekst.
Formiranje naloga početnog stanja za maloprodajne magacine
Calculus 12 pravilo
Promenu stope potrebno je izvršiti pre kreiranja naloga početnog stanja magacina kako bi program na robne kartice artikala upisao novu tarifu.
Za korisnike koji vode magacin po maloprodajnoj ceni potebno je da naprave nalog početnog stanja za svaki takav magacin. Procedura je sledeća:
- Ući u Calculus 12, program Trgovina i iz glavnog menija birati "Dokumenti -> Otvori -> Nalozi -> Nalozi početnog stanja"
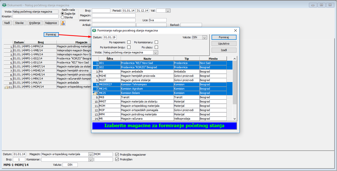
- U filteru prozora "Dokumenti - Nalog početnog stanja magacina" kliknite na dugme "Formiraj" da otvorite iskačući prozor "Formiranje naloga početnog stanja magacina".
- Postavite datum formiranja naloga na datum promene PDV tarife, (datum od kojeg se primenjuje tarifa prema odredbi Zakona).
- Selektujte sve magacine koji se vode po maloprodajnoj ceni.
- Kliknite na dugme "Formiraj" u okviru iskačućeg prozora "Formiranje naloga početnog stanja magacina", (vidi sliku)
Prozor "Formiranje naloga početnog stanja magacina". - Nakon formiranja, kliknite na dugme "Nađi, selektujte dobijene naloge početnog stanja i proknjižite na magacinske kartice (kliknite na desni taster – knjiženje na kartice).
Opciona nivelacija cena robe na zalihama u maloprodajnim magacinima
Važno
Nivelacije na osnovu promene poreske stope se rade isključivo nakon kreiranja naloga početnog stanja.
Korisnici koji žele da po promeni tarifnih stopa izvrše i promenu maloprodajnih cena artikala potrebno je da formiraju nivelacije. Otvorite program Trgovina i iz glavnog menija birajte "Dokumenti > Nalozi > Nalozi nivelacija". Unesite novu nivelaciju i u editor nivelacije odredite datum od kojeg se primenjuje poreska stopa i magacin u kome nivelišete cene pa otvorite prozor sa stavkama nivelacije. Moguće je inicijalizovati artikle iz magacina u nivelaciju preko dugmeta "Generiši artikle na zalihi, (vidi sliku)
"Inicijalizacija artikala u nalog nivelacije".
Popunjavanjem filtera odlučujemo da li ćemo inicijalizovati artikle samo iz određene grupe, od određenog proizvođača ili iz nekog ranije napravljenog cenovnika. Nakon izvršene inicijalizacije možemo filtrirati artikle koji imaju određenu PDV stopu da bi samo na njih primenili promenu cena. Do filtera se dolazi preko ikonice
ili iz glavnog menija Izgled > Filtera, Kako se popunjava, (vidi sliku)
"Filtriranje artikala prema PDV stopi".
Nakon što su na ekranu ostali samo željeni artikli preko ikonice
otvaramo kalkulator i primenjujemo koeficijent za uvećanje prodajne cene. Koeficijent dobijamo tako što novu cenu (sa PDV-om) podelimo sa starom, (vidi sliku)
"Množenje cene sa koeficijentom uvećanja c
ene ".
Množenje cene sa koeficijentom uvećanja cene iz nivelacije možemo napraviti novi cenovnik tako što ćemo kliknuti na dugme "
Ažuriraj cenovnik". Uslov je naravno da je u vrstama dokumenata cenovik vezan za nalog nivelacije, (vidi sliku)
"Ažuriranje cenovnika sa novim cenama".
Calculus 12 pravilo
Firme koje rade replikaciju podataka ili brzu replikaciju moraju izvršiti izmene u svim bazama odnosno na svim prodajnim mestima na kojima se koristi Calculus 12.
Korisno je znati
Firme koje koriste Calculus 12 za rad sa fiskalnim štampačima moraju u samom fiskalnom uređaju izvršiti promenu posebne poreske stope. Najbolje je da se obrate ovlašćenom servisu čiji fiskalni uređaj koriste. Korisnici Metalinka mogu na sajtu Metadate da pronađu alat kojim će izvršiti promenu stope na svom fiskalnom uređaju.
Firme koje u svom asortimanu imaju artikle koji prelaze iz posebne poreske stope u opštu poresku stopu moraju u prozoru "Artikli", samo za te artikle izvršiti promenu sa posebne stope na opštu stopu, (vidi sliku)
"Promena PDV tarife u editoru prozora "Artikli" - listić "Komercijala".
Nakon izvršene promene na svim artiklima, potrebno je selektovati sve artikle i kliknuti na dugme "Artikli u magacinu", (vidi sliku)
Dugme "Artikli u magacinu".
Selektovati željene magacine, izabrati za ažuriranje podatke i kliknuti na dugme "Ažuriraj".
Korisno je znati
Nakon svih ovih izmena u Calculusu 12, potrebno je i izvršiti brisanje svih postojećih artikala iz fiskalnog uređaja, kako bi artikli sa novom stopom mogli da budu odštampani prilikom izdavanja računa. Brisanje artikala iz fiskalnog uređaja može se uraditi samo nakon zatvaranja kase i štampanja dnevnog izveštaja, a pre štampanja prvog računa novog radnog dana.








